การสร้าง ER Diagrame(อีอาร์ ไดอะแกรม) ด้วย โปรแกรม Mysql Workbench
- Posted by Nannaphat Wongkulchaichana
- Categories Explicit Knowledge, การจัดการความรู้, ชุมชนนักพัฒนา
- Date July 12, 2022
ER Diagram คือ แบบจำลองที่ใช้อธิบายโครงสร้างของฐานข้อมูลซึ่งเขียนออกมาในลักษณะของรูปภาพ อธิบายโครงสร้างและความสัมพันธ์ของข้อมูล ซึ่ง ER Diagram มีความสำคัญต่อการพัฒนาระบบงานฐานข้อมูลต่าง ๆ จึงใช้เพื่อเป็นเอกสารในการสื่อสารระหว่าง นักออกแบบระบบ และนักพัฒนาระบบ เพื่อให้สื่อสารอย่างตรงกัน
ตัวอย่าง การสร้าง ER Diagram ด้วยโปรแกรม Mysql Workbench
๑. สร้าง table และความเชื่อมโยง

๒. Export Sql Script File

๓. ติดตั้งโปรแกรม Mysql Workbench

๔. เปิดโปรแกรม เลือก File New Model

๕. จากนั้นนำ Script File ที่มีอยู่แล้วมา Import

๖. เลือกไฟล์ที่ต้องการ นามสกุล .sql

๗. จากนั้นกด Execute แล้วรอ Verify Result


๘. เมื่อ Verify Result เสร็จแล้ว จากนั้นกด Next

๙. เมื่อ Import เสร็จเรียบร้อย จากนั้นกด Finish

๑๐. จะได้ฐานข้อมูลในโปรแกรม ดังภาพ

๑๑. จากนั้นคลิกที่ Add Diagram ที่ Model Overview

๑๒. จากนั้นจะปรากฏหน้าจอ ที่แสดงข้อมูลตาราง ที่ Import (หมายเลข 8) จากนั้นเลือกตารางที่ต้องการ แล้วลากไปวางที่พื้นที่ว่าง หมายเลข 9

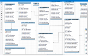
๑๓. จะได้ ER Diagram สามารถจัดเรียงได้ตามต้องการ ดังภาพ

๑๔. เมื่อจัดเสร็จเรียบร้อยแล้วสามารถ Export ได้ เป็นรูปภาพ (.PNG, .SVG) เป็นไฟล์ PDF หรือ Script file เลือกได้ตามต้องการ ตัวอย่างเลือกเป็น PNG

๑๕. ตัวอย่างรูปที่ Export ด้วยโปรแกรม Mysql Workbench

You may also like
จากการปฏิบัติงานพัสดุสำนักคอมพิวเตอร์ มหาวิทยาลัยบูรพา ที่ผ่านมาพบปัญหาเรื่องของการบริหารสัญญางานจัดจ้างเหมาทำความสะอาดอาคารสำนักคอมพิวเตอร์ และอาคารเฉลิมพระเกียรติฉลองสิริราชสมบัติครบ 60 ปี (KB) (พื้นที่ให้บริการ IT Services ชั้น 1) จำนวน 1 งาน เนื่องจากผู้ปฏิบัติงานของคู่สัญญางานจัดจ้างเหมาทำความสะอาดอาคารสำนักคอมพิวเตอร์ได้ขาดงาน ดังนั้น การจัดทำสัญญาตามพระราชบัญญัติการจัดซื้อจัดจ้างและการบริหารพัสดุภาครัฐ พ.ศ. 2560 ประกอบระเบียบกระทรวงการคลังว่าด้วยการจัดซื้อจัดจ้างและการบริหารพัสดุภาครัฐ พ.ศ. 2560 สำนักคอมพิวเตอร์ ในฐานะผู้ว่าจ้าง จะต้องจัดทำสัญญาและบริหารสัญญา ให้เป็นไปตามเงื่อนไขหรือข้อกำหนดในสัญญา เพื่อรักษาสิทธิและประโยชน์ของหน่วยงานหรือคู่สัญญา ทั้งจะต้องปฏิบัติงานตามระเบียบ ข้อกำหนดของทางราชการ และข้อกฎหมายที่เกี่ยวข้อง ด้วยความเป็นธรรม และตรวจสอบได้การบริหารสัญญาเป็นหน้าที่ของคณะกรรมการตรวจรับ ตามพระราชบัญญัติการจัดซื้อจัดจ้างและการบริหารพัสดุภาครัฐ พ.ศ. 2560 ข้อ 100 ความว่า ในการดำเนินการตามสัญญาหรือข้อตกลง …
Excel AI Insight: ปลดล็อกพลังการวิเคราะห์ข้อมูลอัจฉริยะ
Excel AI Insight: ปลดล็อกพลังการวิเคราะห์ข้อมูลอัจฉริยะ หลายครั้งที่เรามีข้อมูลจำนวนมาก และต้องใช้เวลานานในการสรุปผล สร้างกราฟ หรือหาคำตอบให้ผู้บริหาร แต่ปัจจุบัน Excel มีเครื่องมือที่ช่วยให้การวิเคราะห์ข้อมูลเป็นเรื่องง่ายขึ้น นั่นคือฟังก์ชัน Analyze Data เครื่องมือนี้เปรียบเสมือน “นักวิเคราะห์ข้อมูลส่วนตัว” ที่ใช้ AI ช่วยมองหาความสัมพันธ์ แนวโน้ม และประเด็นสำคัญจากข้อมูลให้เราโดยอัตโนมัติ …
การตรวจไวยากรณ์งานเขียนภาษาอังกฤษด้วย AI (Grammarly) ที่ให้ความแม่นยำสูงถึง 90% ขึ้นไป
Grammarly Grammarly เป็นเครื่องมือ AI ที่ถูกออกแบบมาเพื่อช่วยตรวจสอบไวยากรณ์ภาษาอังกฤษ ซึ่งได้รับความนิยมอย่างแพร่หลายทั้งในวงการการศึกษาและธุรกิจ ด้วยความสามารถในการตรวจสอบความถูกต้องของไวยากรณ์ การสะกดคำ การจัดวางประโยคและการให้คำแนะนำเกี่ยวกับสไตล์การเขียน Grammarly ยังสามารถช่วยผู้ใช้งานปรับปรุงข้อความให้เหมาะสมกับวัตถุประสงค์ เช่น การเขียนเชิงวิชาการ การสื่อสารในงานอาชีพ หรือการแสดงความรู้สึกส่วนตัว ด้วยการใช้งานง่ายผ่านแพลตฟอร์มต่าง ๆ เช่น เว็บเบราว์เซอร์ แอปพลิเคชันเดสก์ท็อป และส่วนเสริมใน Word ผู้ใช้งานจึงสามารถเขียนภาษาอังกฤษได้อย่างมั่นใจและเป็นมืออาชีพมากยิ่งขึ้น Grammarly AI เป็นเครื่องมือช่วยตรวจสอบและแก้ไขภาษาอังกฤษที่มีประสิทธิภาพสูง โดยมีจุดเด่นที่สำคัญดังนี้ 1. การตรวจสอบไวยากรณ์และการสะกดคำอย่างแม่นยำ Grammarly AI ใช้เทคโนโลยี NLP (Natural Language Processing) และ …
